Ereignisaktion - Kurzfassung
Zweck: Synchronisiert innerhalb von über den Firmentyp spezifizierten Firmen- und Adressattributen den Wert im Feld "Adresse" (
address) mit der aktuellen Adresse eines in demselben Attribut ausgewählten Firmenkonto (company.address).Tooltip
Verwendung: Eine Mehrfachauswahl für "Firmentypen" bestimmt für welche Firmen- und Adressattribute eines als Bezugsobjekt anliegenden Geschäftstransaktionsobjekts die Synchronisation der Adresse erfolgen soll. Parameter definieren, ob dabei eine bestehende Adresse überschrieben werden darf ("Überschreibe Adresse") und ob die Adresse gelöscht werden soll, wenn keine Firma ausgewählt ist ("Auch NULL Werte").
Parameter: Firmentypen (Mehrfachauswahl), Überschreibe Adresse (Option setzen, um bestehende Adresse zu überschreiben), Auch NULL Werte (Option setzen, um Adresse bei fehlender Firmenadresse zu löschen)
Output: Synchronisation der Adresse in allen über "Firmentypen" spezifizierten Firmen- und Adressattributen des Bezugsobjekts nach den über die Optionen definierten Regeln
HINWEIS Per Standard überträgt die Synchronisation eine Firmenadresse nur in die Adresse, wenn diese bis dahin leer ist.
Die Ereignisaktion Synchronisiere Adresse mit Firma synchronisiert innerhalb von Firmen- und Adressattributen eines Geschäftstransaktionsobjekts den Wert im Feld "Adresse" (address) mit der aktuellen Adresse aus einem für denselben Firmentyp ausgewählten Firmenkonto.

Konfigurationsoptionen regeln, ob eine bestehende Adresszuordnung - sofern vorhanden - durch die Synchronisation auch überschrieben bzw. gelöscht werden soll. Per Standard (ohne diese Optionen) wird die Firmenadresse (company.address) nur in ein leeres "Adresse"-Feld (address) übernommen.
Hintergrund zum Firmen- und Adressattribut
Ein "Firmen- und Adressattribut" bezieht sich immer auf genau einen Firmentyp, für den es einerseits einen Verweis auf ein in Lobster Data Platform / Orchestration angelegtes Firmenkonto (im Feld
company) und andererseits eine frei definierbare Adresse (im Feldaddress) festlegen kann. Beide Angaben können wahlweise oder gleichzeitig genutzt werden. Da ein referenziertes Firmenkonto seinerseits ein Feldaddressbeinhaltet, stellt sich beim Zugriff auf "Adressdaten" eines Firmen- und Adressattributs immer die Frage, ob dabei das Attribut-Feld Adresse (address) oder die Adresse des im Attribut referenzierten Firmenkontos (company.address) gemeint ist.Durch einen Verweis auf ein Firmenkonto wird die betreffende Firma außerdem am Geschäftstransaktionsobjekt "beteiligt", was den zugehörigen Benutzern im Rahmen ihrer Rollberechtigungen Zugriff auf das Geschäftstransaktionsobjekt verschafft. Es ist also ein erheblicher Unterschied, ob in einem Firmen- und Adressattribut die Adresse einer Firma im Feld "Adresse" (
address) eingetragen oder die ID des Firmenkontos per "Firmenauswahl" im Feld "Firma"companyzugeordnet wurde.
Das Ziel der Ereignisaktion Synchronisiere Adresse mit Firma ist es, die im Firmenkonto einer "beteiligten Firma" enthaltene Adresse in das Feld Adresse (
address) desselben Firmen- und Adressattributs zu übertragen.WICHTIG Da es sich bei Adressen um Referenzierte Objekte handelt, wird beim Synchronisieren zwar die ID der Adresse aus dem Firmenkonto in das Feld Adresse (
address) übertragen, aber keine Verknüpfung zum Firmenkonto hergestellt. Nach der Synchronisation können die Adressdaten im Firmenkonto und im Firmen- und Adressattribut unabhängig voneinander verändert werden, was jeweils eine Änderung der zugeordneten Adress-ID zur Folge hat. Die synchronisierte Adresse wirkt also sinngemäß wie ein Schnappschuss der Adresse im Firmenkonto zum Zeitpunkt der Ausführung der Ereignisaktion.Warum bzw. wann sollte man die Adresse synchronisieren?
(ohne Anspruch auf Vollständigkeit)
Wenn die "Adressierung" für einen bestimmten Firmentyp wahlweise per Firmenauswahl oder per Adresseingabe erfolgt, stellt sich beim "Lesen" der betreffenden Adressen die systematische Frage, ob die Merkmale jeweils aus der
company.addressoder deraddressgelesen werden sollen. Man kann natürlich jeweils explizit prüfen, ob die eine oder andere Adresse existiert und dann die "verwendete" verarbeiten. Allerdings lässt sich der Prozess vereinfachen, indem durch das Ausführen der Aktion Synchronisiere Adresse mit Firma (z. B. immer beim Speichern des Geschäftstransaktionsobjekts) sichergestellt wird, dass der zu diesem Zeitpunkt gültige Stand aller dem Firmentyp nach relevanten Firmenadressen als Schnappschuss in das jeweilige Adressfeld "übernommen" wird. Dann kann ein Lesezugriff immer einheitlich auf das Feld "Adresse" (address) erfolgen, was inbesondere dann hilfreich ist, wenn Eigene Übersichten Adressdaten für den betreffenden Firmentyp anzeigen sollen.Unter Umständen soll die Adresse einer beteiligten Firma in den Daten eines Geschäftstransaktionsobjekts zum einem bestimmten Zeitpunkt im Lebenszyklus dieses Geschäftstransaktionsobjekts gezielt "eingefroren" werden, damit nachträgliche Änderungen an der Adresse im Firmenkonto ohne Auswirkung auf die Adressierung des Geschäftstransaktionsobjekts vorgenommen werden können. In diesem Fall kann die Synchronisation z. B. ausgelöst durch einem Wechsel des Arbeitsstatus und/oder einen "Export" der Daten an ein anderes System erfolgen.
Die Synchronisation kann auch "auf Anfrage" (z. B. über ein per Button in einem Formular ausgelöstes Eigenes Aktionsevent) erfolgen, um einen Schnappschuss der Firmenadresse in einem Adressfeld bereitzustellen, wo er ggf. editiert bzw. mit Zusätzen versehen werden kann, ohne dass diese sich auf die Firmenadresse im Firmenkonto auswirken.
Unter Umständen soll abhängig vom Workflow für ein Geschäftstransaktionsobjekt die durch die "Firmenauswahl" begründete Beteiligung einer Firma (und damit deren Zugriff auf das Geschäftstransaktionsobjekt) zu einem späteren Zeitpunkt wieder gezielt terminiert werden. Dazu muss die "Firmenauswahl" bzw. das
company-Feld gelöscht werden. Wenn zuvor die Adresse der Firma in das Feld "Adresse" (address) synchronisiert wird, bleibt mindestens oberflächlich nachvollziehbar, wer für den betreffenden Firmentyp als Beteiligter registriert war.
Konfiguration
Das Geschäftstransaktionsobjekt, dessen Firmen- und Adressattribute synchronisierte werden sollen, muss als Bezugsobjekt für die Ereignisaktion Synchronisiere Adresse mit Firma vorliegen.
|
|
Beispiel
Eine Erfassungsmaske für den Geschäftstransaktionstyp Bestellungen sieht zur Adressierung je eine Firmenauswahl für den Firmentyp "Abholadresse" und den Firmentyp "Empfänger" vor. Zur Auswahl stehen damit jeweils nur die im Firmenkonto für den jeweilige Firmentyp qualifizierten Firmen/Mandanten. Diese werden bei Auswahl automatisch zu "Beteiligten" an der Bestellung, sodass die betreffende Bestellung z. B. im Kontext einer Übersicht für Bestellungen aufgelistet wird, wenn sich ein berechtigter Benutzer im Kontext der betreffenden Firma anmeldet.
Laufzeitbeispiel: Neu angelegte Bestellung mit drei beteiligten Firmen

Unterhalb der Auswahlfelder für "Abholadresse" und "Empfänger" ist in der Erfassungsmaske je ein deaktiviertes Aufklappbar (Expandable)-Element zu sehen, das das bisher nicht verwendete Feld "Adresse" (
address) des jeweiligen Firmen- und Adressattributs repräsentiert.
Falls sich der Auftragsstatus einer Bestellung zu "Storniert" verändert, sollen die Beteiligung der als "Abholadresse" und "Empfänger" ausgewählten Firmen beendet werden, so dass nur noch der ebenfalls beteiligte "Spediteur" Zugriff auf die Daten der stornierten Bestellung hat.
Damit der "Spediteur" dann nachvollziehen kann, zwischen welchen Firmen ein Verkehr angefordert worden war, soll jeweils vor dem Löschen der Firmen-ID aus dem company-Feld die Firmenadresse in das address-Feld synchronisiert werden:
Laufzeitbeispiel: Stornierte Bestellung, an der nur noch der Spediteur beteiligt ist

Die Firmenauswahl ist jeweils leer, während die Adressen ursprünglich ausgewählten Firmen im schreibgeschützten Aufklappbar (Expandable)-Element "konserviert" wurden.
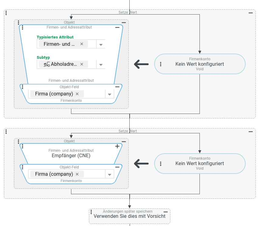
Konfiguration:
Eine Ereignisbehandlung wird neu angelegt und wie rechts abgebildet konfiguriert:
|
|
Nachdem die relevanten Firmenadressen synchronisiert wurden, können nun noch die
|
|



