Beim Erstellen einer Zielstruktur für ein Profil kann neben den Orchestration-Vorlagen auch eine konkret vorliegende Datenstruktur verwendet werden, um eine Zielstruktur insgesamt zu erstellen oder ihr einen Unterknoten hinzuzufügen. Analog zur Verwendung von Orchestration-Vorlagen (Details s. dort) wird ausgehend vom Menü für eine Zielstruktur der betreffende Dialog geöffnet, indem die Funktion Vorlage laden mit der Vorlagen-Kategorie Orchestration ausgeführt wird.
Die Option Struktur als Unterknoten einfügen kann gesetzt und in Verbindung mit der Auswahl eines Zielknotens per Parameter api.scm.appendToNode verwendet werden, um eine bestehende Zielstruktur zu erweitern.ACHTUNG
Ist die Option Struktur als Unterknoten einfügen nicht gesetzt, ersetzt die generierte die komplette bestehende Zielstruktur und nicht gespeicherte Einstellungen gehen unwiderruflich verloren.
Statt unter Entität eine vordefinierte Vorlage auszuwählen, kann man im Parameter Xml/Json in statische Struktur eine konkrete Datenstruktur im XML- oder JSON-Format eingeben bzw. aus der Zwischenablage einfügen.

Per Klick auf Anwenden wird aus den eingegebenen Daten eine Zielstruktur aus Knoten und Feldern erstellt, denen automatisch der angegebene Fixwert und ein entsprechender Datentyp zugewiesen werden.
Für das oben abgebildete Beispiel ergibt sich dann folgendes Bild der generierten "statischen Zielstruktur"':
|
|
In der Praxis wird es oft sinnvoll sein, die zugewiesenen Fixwerte anschließend ganz oder teilweise zu entfernen und stattdessen durch Zuordnungen aus den Quelldaten zu ersetzen.
Beispiele
Beispiel: JSON-Struktur -Export aus einem Portal
Zur Erfassung spezifischer Angaben für einen LKW-Langstreckentransport wurde ein Portal (s. Portale) erstellt, in dem der Typ des Fahrzeugs und einer oder mehrere Fahrer und Beifahrer ausgewählt werden sollen:

Der "Struktur-Export" der hier im Testmodus per Portal erfassten Beispieldaten liefert die folgende JSON-Struktur, aus der wie oben beschrieben eine Zielstruktur für ein Profil erstellt wird:
Struktur-Export der Eingaben im JSON Format | Daraus erstellte Zielstruktur für ein Lobster_data-Profil |
|---|---|
|
|
Beispiel: XML-Struktur aus dem Abfragekonfigurator in die Suche für ein Importprofil übernehmen
Wenn ein Profil für einen Import verwendet wird, um bestehende Entitäten zu aktualisieren, ist deren interne ID (id) in den Eingangsdaten oft nicht enthalten, weil im Quellsystem unbekannt. Dieses eindeutige Kennzeichen ist aber erforderlich, damit ein "Update" eines bestehenden Objekts per Import ausgeführt werden kann. Wenn die Eingangsdaten andere Schlüsselmerkmale verwenden, um ein Datenobjekt zu identifizieren, müssen diese im Zuge des Imports auf die betreffende interne ID "umgeschlüsselt" werden. Dies ermöglicht der search-Knoten in der Importstruktur, in dem die betreffenden Suchkriterien formuliert und per "Mapping" an Feldwerte aus den Eingangsdaten gebunden werden können.
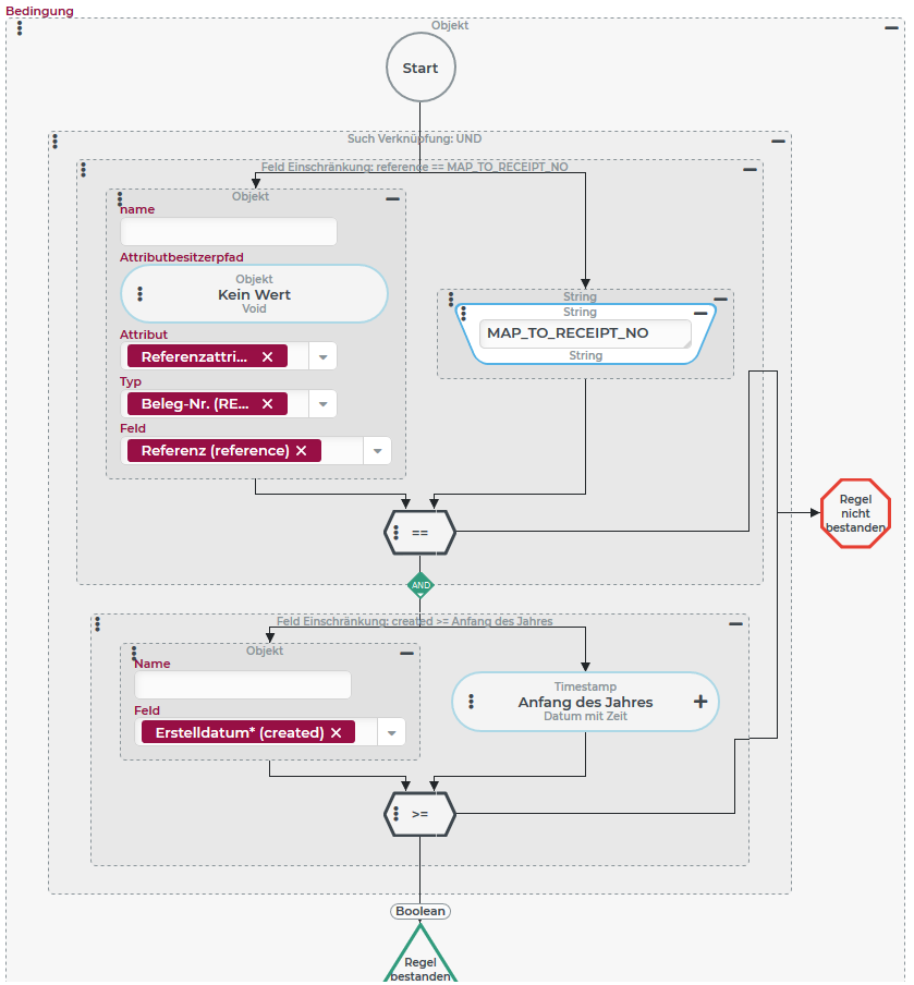
Das Beispiel zeigt die Struktur einer Suche, die mit dem Abfragekonfigurator erstellt wurde, um Bestellungen anhand einer Zeichenfolge zu identifizieren, die in einem Referenzattribut "Beleg-Nr." (
Diese Konjunktion wäre z. B. dann sinnvoll, wenn die extern vergebene Beleg-Nr. je Kalenderjahr zurückgesetzt und während des Jahres hochgezählt wird und Aktualisierungen für Belege aus der Vorperiode ausgeschlossen sind. Dann ergibt die Verknüpfung zwischen der "Beleg-Nr." und dem Zeitraum (aktuelles Kalenderjahr) eine eindeutige Referenz für eine zu aktualisierende Bestellung. |
|
Mit dem Abfragekonfigurator kann eine geeignete Suche nicht nur erstellt werden, um sie ggf. mit konkreten Angaben (hier: anstelle des Werts Diese Darstellung im Reiter "XML" eignet sich aber auch, um die XML-Struktur der Suche ganz oder teilweise in die Zwischenablage zu kopieren, um sie im Kontext eines Import-Profils innerhalb der Zielstruktur hinzuzufügen. Im Bild rechts ist der Abschnitt aus dem XML selektiert, der die oben dargestellte Bedingung definiert. Diese UND-Verknüpfung ( |
|
Der Screenshot rechts zeigt die Zielstruktur eines Import-Profils, die zur Demonstration ausnahmsweise ausgehend von der Single-Import-Vorlage ( Der Unterhalb der Suche wurde als Knoten "Order" die Vorlage für Bestellungen ( |
|
Die Selektion wird auf den Knoten
| |
Das Bild rechts zeigt den Inhalt des selektierten Platzhalter-Knotens Die im Bild nicht sichtbare "Beschreibung" des Platzhalters legt nahe, dass die Suchbedingung eigentlich dessen Platz einnehmen sollte: Insofern könnte man nun noch den Alternativ dazu kann man die Struktur aber auch wie rechts dargestellt beibehalten, wenn man den Platzhalter per Parameter XML/JSON Behandlung "Transparent" setzt:
|
►HINWEIS◄ Damit die "Suche" nach konkreten Bestellungen wirklich funktioniert muss hier der statische Textwert |








