Ein Batch-Import verarbeitet eine Serie von Import-Aufrufen als "Batch" (engl. "Stapel") in einem einzigen "Job". Jeder einzelne Import-Aufruf im "Batch" entspricht dabei funktional einem Single-Import mit der entsprechenden Struktur und Logik.
Die Seite Import bietet einen Überblick zum Zusammenspiel zwischen Lobster Data Platform / Orchestration und Lobster Data Platform / Integration und beschreibt den allgemeinen Aufbau eines Importprofils.
Die für den Single-Import verwendete Struktur entspricht exakt dem Inhalt eines einzelnen batch-Knotens beim Batch-Import.
Nachfolgend stehen deshalb vor allem die Details der Batch-Verarbeitung im Fokus, während die für den Single-Import dokumentierten Details zur eigentlichen Import-Struktur vorausgesetzt werden.
In der Praxis kann man auch für den Import einzelner Objekte die Batch-Import-Struktur zu verwenden. Dann stehen bei Bedarf auf die für den Batch-Import zusätzlich verfügbaren Funktionalitäten zur Verfügung.
Elemente der Zielstruktur für einen Batch-Import
Beim Anlegen eines Importprofils für einen Batch-Import wird die Zielstruktur idealerweise ausgehend von der vom System bereitgestellten Vorlage für das core:BatchImport -Objekt erstellt (Details s. Orchestration-Vorlagen).
Der folgende Screenshot zeigt eine aus der core:BatchImport-Vorlage generierte Zielstruktur, für die hier informativ die Spalte "Datentyp" eingeblendet ist:

Der durch Auswahl hervorgehobene "Wurzelknoten" (BatchImport) enthält eine Reihe von Feldern für Parameter, die den Batch-Import betreffen. Diese werden in den folgenden Unterabschnitten vorgestellt.
Unterhalb (im Screenshot durch den blauen Rahmen hervorgehoben) stellt die Vorlage einen einzigen
batch-Knoten bereit, der bei Bedarf entweder zur Laufzeit iteriert oder schon in der Definition der Zielstruktur explizit mehrfach enthalten sein kann. Jeder einzelnebatch-Knoten wird parametriert und interpretiert wie dercore:Import-Knoten bei einem Single-Import. Der Screenshot zeigt nur die von der Vorlage bereitgestellten Elemente. Innerhalb einesbatch-Knotens ist dabei in der Regel noch die Objektstruktur zu ergänzen, die durch genau einen (oder mehrere strikt alternativ angesteuerte) Unterknoten definiert werden kann (Details siehe Single-Import und Orchestration-Vorlagen).
Transaktionskontrolle (trxControl-Atttribut)
Über das Attribut trxControl kann einer der folgenden Modi für die Transaktionskontrolle für den Batch-Import ausgewählt werden:
Transaktionskontrollmodus | Beschreibung |
|---|---|
| Jeder |
| Alle |
| Für jedes zu importierende Objekt wird geprüft, ob im Aufrufkontext bereits eine gültige Transaktion besteht.
►HINWEIS◄ Dieser Modus macht dann Sinn, wenn mehrere Profile oder Ereignisse in einer Transaktion miteinander verknüpft werden sollen. |
Antwortverhalten (responsive-Attribut)
Dem Attribut responsive kann ein boolescher Wert zugewiesen werden, um im Kontext eines Funktionsaufrufs (s. Import (Integration-Funktion)) zu entscheiden, ob die per Batch-Import verarbeiteten Objekte als Rückgabewert der Funktion ausgegeben werden sollen (true) oder nicht (false).
►HINWEIS◄ Falls der Batch-Import als Zielstruktur eines Profils definiert wird, ist dieses Attribut irrelevant.
Attribute für die Fehlerbehandlung
Attribut | Datentyp | Standardwert | Beschreibung |
|---|---|---|---|
| Integer |
| Ein Wert >0 definiert die maximale Anzahl der Wiederholungsversuche bei einem Schreibkonflikt (Optimistic-Lock-Exception). Mit dem Wert |
| BigInteger |
| Ein Wert > 0 definiert die Wartezeit in Sekunden vor einem Wiederholungsversuch bei einem Schreibkonflikt (Optimistic-Lock-Exception). |
| Boolean |
| Mit dem Wert Mit dem Wert |
| Boolean |
| Mit dem Wert
Mit dem Wert
|
| String | (leer) | Der Eintrag benennt ein Profil, das im Transaktionskontrollmodus Das angegebene Profil erhält als Eingangsdaten eine
|
Beispiel
Das folgende Beispiel demonstriert den Einsatz eines Batch-Imports zum Importieren von Stammdaten für Orte, die in Lobster Data Platform / Orchestration zum automatischen Vervollständigen von Adressdaten herangezogen werden.
Eingangsagent (Phase 1)
Geeignete Quelldaten können zum Beispiel von www.geonames.org per Download bezogen werden. Die dort bereitgestellte Archivdatei beinhaltet Quelldaten im Textformat (Tab-getrennt, UTF-8), die gut zur Datenstruktur des City-Objekts passen, wie das im folgenden Abschnitt beschriebene Mapping verdeutlicht. Prinzipiell könnte die Quelldatei durch "Manuelles Hochladen" einem Importprofil zugeführt werden. Alternativ kann auch ein direkter Abruf per HTTP-CronJob eingerichtet werden, wie im folgenden Screenshot zu sehen:

Im Format der hier angegebenen Datei "allCountries.zip" sind am angegebenen Ort auch spezifische Datenquellen für einzelne Länder erhältlich.
Beim Download der Zip-Datei muss im Reiter "Basis-Daten" unbedingt die Option "Daten kommen komprimiert an" gesetzt sein:

Da die Datei
allCountries.zipumfangreiche Daten (siebenstellige Anzahl Zeilen) enthält, sollten diese abschnittweise (z. B. in Gruppen von 5000 Zeilen je Datenblatt) verarbeitet werden, um Speicherplatzproblem zu vermeiden. Zu diesem Zweck kann im Profil-Reiter "Basis-Daten" eine Vorverarbeitung der Daten durch einen speziellen "Preparser", denTokenFileSplitter, eingerichtet werden.
Der Preparser wird über eine Konfigurationsdatei parametriert. Ausgehend von einer Vorlage sind hier nur die Parameter in den letzten beiden Zeilen anzupassen. Neben der Anzahl der Zeilen pro Datenblatt (rows) muss eine frei wählbare Markierungszeichenfolge (header) angegeben werden. Derheaderwird zwischen den echten Quelldatenzeilen an allen Stellen eingestreut, an denen ein neues Datenblatt starten soll.
Das Mapping (s. u.) muss einen "passenden" Knoten (hier:newPage) verwenden, der die alsheaderdefinierte Zeichenfolge per Satzarterkennung aufgreift und ein neues Datenblatt beginnt. Im Beispiel:
Parser (Phase 2)
Damit das Splitten der Eingangsdaten in handliche Datenmengen je Datenblatt auch auf die effektive Ausführung des Imports wirkt, müssen in Phase 2 des Profils die Optionen Pro Datenblatt Antwortwege ausführen und IU miteinbeziehen gesetzt sein:

Mit diesen Einstellungen erzeugt das Profil zur Laufzeit für jedes Datenblatt einen eigenständigen Batch-Import-Job, der maximal so viele batch-Knoten beinhaltet, wie per Parameter rows im tokenFileSplitter-Preparser spezifiziert.
Mapping (Phase 3)
Die Quellstruktur (1) muss ausgehend vom importierten Dateiformat aufgebaut werden. Der folgende Screenshot zeigt abwärts von einem city benannten Knoten die anzulegenden Felder mit Datentyp (inkl. Test-Daten). Jede Zeile liefert die Daten für genau ein zu erstellendes Orte-Datenobjekt.
Oberhalb des city-Knotens wurde hier der newPage-Knoten eingehängt, der zum Aufteilen der Quelldaten in Datenblätter dient (s. o.).
►HINWEIS◄ Für die Felder latitude und longitude wurde der Datentyp BigDecimal gewählt, für den in der Felddefinition außerdem eine passende Vorlage für die Umwandlung des Texts in Zahlenwerte gewählt werden muss.

Für den Aufbau der Zielstruktur stellt das System spezifische Vorlagen (s. Orchestration-Vorlagen) für "bekannte" Datenstrukturen (z. B. Entitätstypen) an.
Zunächst wurde die
core:BatchImport-Vorlage (2) mit der Basisstruktur für einen Batch-Import geladen. Im Bild ist für die Transaktionskontrolle bereits der TypBATCHals Fixwert eingetragen, da die eingelesenen Orte per Batch und nicht einzeln importiert werden sollen.Innerhalb des
batch-Knotens (3) ist die AktionCREATEals Fixwert eingetragen, da je eingelesene Zeile beim Import ein neues Orte-Datenobjekt erstellt werden soll. Derbatch-Knoten ist mit demcity-Knoten der Quellstruktur per Pfad verbunden, damit er für jede eingelesene "City" wiederholt wird.Die Knoten
eventStorgeundsearchwerden hier nicht benötigt und sind inaktiv gesetzt. Sie könnten auch gelöscht werden.Für den
City-Knoten (4) wurde wiederum eine der Orchestration-Vorlagen (base:City) verwendet, die mit der Option Keine Entity Attribute als Unterknoten zumbatch-Knoten eingehängt wurde:
Die Zuordnung der Quelldatenfelder zu den Zielfeldern imCity-Knoten ergibt sich selbsterklärend aus den Beschriftungen.Die Feldeinstellungen für die "dezimalen" Zielfelder
latitudeundlongitudesollten passend zum Dateninhalt so gewählt werden, dass nicht unbeabsichtigt Nachkommastellen abgeschnitten werden.
►HINWEIS◄ Die Konfiguration für Phase 4 entfällt. Die Phasen 5 und 6 werden wie unter Import nachzulesen eingerichtet. Hier sind keine spezifischen Einstellungen für den Batch-Import erforderlich.
Ergebnisse
Um die Wirkung des hier als Besonderheit eingesetzten tokenFileSplitter-Preparsers zu veranschaulichen, wurde der rows-Wert vorübergehend auf 5 eingestellt und ein Mapping-Test mit einem kleineren Datensatz (nur die "Orte" in Chile) ausgeführt:

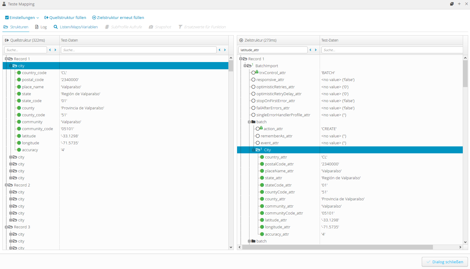
Die Quellstruktur (links) zeigt, dass Datenblätter mit jeweils (maximal) 5
City-Knoten erstellt werden.Der erste
City-Knoten in der Quellstruktur entspricht dem erstenbatch-Knoten in der Zielstruktur (rechts) expandiert und zeigt identische Daten.
Der Batch-Import-Job für das ersten Datenblatt (Record 1 in der Zielstruktur beim Mapping-Test) wäre wie folgt aufgebaut:
<?xml version="1.0" encoding="UTF-8"?>
<core:BatchImport ... trxControl="BATCH">
<batch action="CREATE">
<base:City country="CL" postalCode="2340000" placeName="Valparaíso" state="Región de Valparaíso" stateCode="01" countyCode="51" county="Provincia de Valparaíso" community="Valparaíso" communityCode="05101" latitude="-33.1298" longitude="-71.5735" accuracy="4"></base:City>
</batch>
<batch action="CREATE">
<base:City country="CL" postalCode="2480000" placeName="Casablanca" state="Región de Valparaíso" stateCode="01" countyCode="51" county="Provincia de Valparaíso" community="Casablanca" communityCode="05102" latitude="-33.3158" longitude="-71.4353" accuracy="4"></base:City>
</batch>
<batch action="CREATE">
<base:City country="CL" postalCode="2490000" placeName="Quintero" state="Región de Valparaíso" stateCode="01" countyCode="51" county="Provincia de Valparaíso" community="Quintero" communityCode="05107" latitude="-32.843" longitude="-71.4738" accuracy="4"></base:City>
</batch>
<batch action="CREATE">
<base:City country="CL" postalCode="2500000" placeName="Puchuncaví" state="Región de Valparaíso" stateCode="01" countyCode="51" county="Provincia de Valparaíso" community="Puchuncaví" communityCode="05105" latitude="-32.7176" longitude="-71.4111" accuracy="4"></base:City>
</batch>
<batch action="CREATE">
<base:City country="CL" postalCode="2510000" placeName="Concón" state="Región de Valparaíso" stateCode="01" countyCode="51" county="Provincia de Valparaíso" community="Concón" communityCode="05103" latitude="-32.9534" longitude="-71.4678" accuracy="4"></base:City>
</batch>
</core:BatchImport>