Ereignisaktion - Kurzfassung
Zweck: Erzeugt eine Entität vom Typ (SCEM-)Ereignis mit den per Konfiguration optional definierbaren Merkmalen. Sofern der Parameter Ereignis Typ einen Incidenttyp angibt, löst die Ereignisaktion das spezifische Ereignis für diesen Incidenttyp mit der (SCEM-)Ereignis-Entität als Eingabewert aus. Die (SCEM-)Ereignis-Entität kann eine Liste von Verweisen auf andere Entitäten enthalten, die als Beteiligte Objekte bezeichnet werden.
Tooltip
Verwendung: Die Ausführung der Ereignisaktion erfordert kein Bezugsobjekt, solange keine Verweise auf Beteiligte Objekte gespeichert werden sollen. Sämtliche Parameter sind optional. Wird auf Angaben für Parameter verzichtet, bleiben die entsprechenden Felder der erzeugten Ereignis-Entität leer.
Parameter: (alle optional)
Ereignis Typ: Verweis auf einen Incidenttyp (und damit ein "Auslösendes Ereignis" für Ereignisbehandlungen)
Schwierigkeitsgrad: Verweis auf einen Wert aus der Dynamischen Aufzählung Incidentschwere
Status: Verweis auf einen Wert aus der Dynamischen Aufzählung Incidentstatus
Quelle: Verweis auf einen Wert aus der Dynamischen Aufzählung Incidentquelle
Zuordnungskriterien: Mehrfachauswahl von Zuordnungskriterien für das erzeugte Ereignis
Beteiligte Objekte: Wiederholbares Element mit einem Wertauflöser für Verweise auf beliebige Entitäten
Output:
(SCEM-)Ereignis-Entität wird mit den parametrierten Merkmalen erstellt
Wenn "Ereignis Typ" angegeben, wird das zugehörige Ereignis ausgelöst
Warnung: Zuweisungen für Beteiligte Objekte werden nur gespeichert, wenn die Ereignisaktion mit einer (beliebigen) Entität als Bezugsobjekt ausgeführt wird.
Die Ereignisaktion Ereignis erzeugen erzeugt eine Entität vom Typ (SCEM-)Ereignis (s. SCEM Ereignisse) mit den per Konfiguration optional definierbaren Merkmalen.
Sofern im Parameter Ereignis Typ einen Incidenttyp spezifiziert ist, löst die Ereignisaktion das spezifische Ereignis (s. Incidenttyp (Ereignisse)) für diesen Incidenttyp mit dem Ereignis-Entität als Eingabewert aus.

Konfiguration
Der optionale Parameter Ereignis Typ definiert eine Zuweisung an das entsprechende Feld "Ereignis Typ" (
incidentType) des erzeugten Ereignisses anhand der Dynamischen Aufzählung Incidenttyp.Der optionale Parameter Schwierigkeitsgrad definiert eine Zuweisung an das Feld "Schwierigkeitsgrad" (
incidentType) des erzeugten Ereignisses anhand der der Dynamischen Aufzählung Incidentschwere.Der optionale Parameter Status definiert eine Zuweisung an das Feld "Status" (
incidentType) des erzeugten Ereignisses anhand der der Dynamischen Aufzählung Incidentstatus.Der optionale Parameter Quelle definiert eine Zuweisung an das Feld "Quelle" (
incidentSource) des erzeugten Ereignisses anhand der der Dynamischen Aufzählung Incidentquelle.Der optionale Parameter Zuordnungskriterien ermöglicht eine Mehrfachauswahl von Zuordnungskriterien für das erzeugte Ereignis.
Ein Wiederholendes Element ermöglicht optional Zuweisungen, die "Beteiligte Objekte" (
affectedEntities) für das neue Ereignis definieren. Über die Symboleund
können solche Zuweisungen hinzugefügt oder gelöscht werden.
ACHTUNG
"Beteiligte Objekte" werden nur erfolgreich angelegt, wenn die Ereignisaktion im Kontext einer Entität ausgeführt wird. Diese Entität muss aber nicht als "Beteiligtes Objekt" zugewiesen werden. Soll die Ereignisaktion Ereignis erzeugen im Kontext einer Ereignisbehandlung ausgeführt werden, in der keine Entität als Bezugsobjekt vorliegt, dann muss über die Ereignisaktion Ausführen mit eine Entität als Bezugsobjekt definiert werden, damit dem neuen Ereignis "Beteiligte Objekte" wirklich zugewiesen werden.
Beispiel
Drohende Verzögerungen für die Zustellung von Sendungen sollen über ein spezielles Portal gemeldet werden. Zu diesem Zweck listet das Portal in Lobster Data Platform / Orchestration angelegte Sendungen mit relevanten Arbeitsstatus zur Auswahl auf. Wird für eine Sendung in der Liste ein signifikanter Verzug angekündigt, löst ein Verhalten ein Eigenes Aktionsevent aus, dem ein Client-Objekt mit diversen Detaildaten (u. a. der internen ID der Sendung in einem Feld shipmentId ) über die Variable formData übergeben wird. Per Ereignisbehandlung soll dann ein SCEM-Ereignis ausgelöst werden, um den Vorfall zu protokollieren und ggf. weitere Maßnahmen auszulösen.
Konfiguration:
Innerhalb der betreffenden Ereignisbehandlung wird die Ereignisaktion Ereignis erzeugen wie rechts abgebildet konfiguriert:
►ANMERKUNG◄ Für die beteiligten Objekte wird jeweils nur eine Kombination von ID ( |
|
Maßnahmen, die über die reine Protokollierung des Vorfalls hinausgehen, können in nachfolgenden Aktionen innerhalb in derselben Ereignisbehandlung geregelt werden. Es ist aber auch möglich Ereignisbehandlungen für den Incidenttyp "Verzug" (s. Incidenttyp (Ereignisse)) zu definieren. Die Ereignigsaktion Ereignis erzeugen löst diese dann automatisch aus. Als Datenkontext steht dort dann das Ereignis-Objekt zzgl. der Referenzen auf die "Beteiligten Objekte" zur Verfügung.
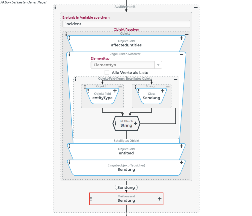
Die Konfiguration für eine Ereignisbehandlung (rechts) zeigt ein Beispiel für die Verarbeitung des erzeugten Ereignisses für den "Verzug":
Die Aktionen bei bestandener Regel sollen hier auf das "Beteiligte Objekt" vom Typ Sendung zugreifen in dessen Kontext ein E-Mail-Versand ausgelöst werden soll.
►ANMERKUNG◄ Sofern im E-Mail-Versand Daten aus dem Ereignis verwendet werden sollen, die im Kontext der Sendung nicht verfügbar sind, besteht über die Variable |
|
|


