Wertauflöser - Kurzfassung
Zweck: Gibt im Kontext eines Bezugsobjekts (Entitätstyp muss Attributbesitzer sein), die Einzelwerte für ein bestimmtes "Mehrfachattribut" als Liste zurück.
Tooltip
Verwendung: Der Zugriff auf die Liste der Einzelwerte für das per Parameter ausgewählte Mehrfachattribut erlaubt Lese- und Schreibzugriffe (auch zum Löschen von Einzelwerten bzw. Leeren der Liste).
Parameter: Der Parameter Mehrfachattribut definiert über eine statische Auswahl, welches Mehrfachattribut der Entität ausgewertet werden soll.
Hinweis: Ein Zugriff über einen Attribute (Regeltypen)-Wertauflöser liefert prinzipiell dieselben Einzelwerte, sortiert diese aber nicht nach dem Feld
indexsondern chronologisch.

Der Plurale Attribute (Wertauflöser)-Wertauflöser ermöglicht den Zugriff auf ein "Mehrfachattribut" einer Entität. Er erwartet als Bezugsobjekt eine Entität, die dem Typ nach als "Attributsbesitzer" gilt (s. Attribut (Wertauflöser)) und dessen Datenmodell mindestens ein "Mehrfachattribut" vorsieht. Der Rückgabewert ist eine Liste von Einzelwerten, die auch leer sein kann. Für gezielte Schreib- und Lesezugriffe (s. "Beispiele") können die für Listen spezifischen Wertauflöser (z. B. Listenwert, Regel-Listen Resolver) und Ereignisaktionen (z. B. Für jeden Eintrag wiederholen (Schleife), Liste modifizieren) eingesetzt werden.
Der Parameter Mehrfachattribut legt den Typ des "Mehrfachattributs" fest, dessen Werte der Wertauflöser als Liste zurückgeben soll. Für jeden Einzelwert greift dabei das spezifische Datenmodell des ausgewählten Attributtyps. Eine wichtige Gemeinsamkeit ist dabei das Feld index, das einen Long-Wert für die Reihenfolgeposition des Einzelwerts innerhalb der Liste festlegt. Der Plurale Attribute (Wertauflöser)-Wertauflöser gibt die Einzelwerte immer aufsteigend nach dem Feld index sortiert zurück. Die ganzzahligen Indexwerte werden vom System automatisch (von 0 aufsteigend) zugewiesen, wenn auf die Liste z. B. über ein Formular oder den Listenwert-Wertauflöser zugegriffen wird.
►HINWEIS◄ Ein Zugriff auf denselben Attributtyp über einen Attribute (Regeltypen)-Wertauflöser liefert prinzipiell dieselben Einzelwerte, sortiert diese aber nicht nach dem Feld index. Stattdessen gibt der Attribute (Regeltypen)-Wertauflöser die Einzelwerte in chronologisch aufsteigender Folge wieder, also in der Reihenfolge, in der sie der Liste hinzugefügt wurden. die chronologische Reihenfolge spiegelt sich auch im XML-Format des Bezugsobjekts.
Im Kontext der in den verschiedenen Lobster Data Platform / Orchestration-Modulen vordefinierten Entitäten sind "Mehrfachattribute" eher selten anzutreffen. Abhängig von den installierten/lizenzierten Modulen sind folgende Typen von Mehrfachattributen relevant:
Mehrfachattribut-Typ | Besitzer |
|---|---|
Barcode-Attribut | Positionen von Geschäftstransaktionsobjekten (Allgemeines Geschäftsobjekt, Bestellungen, Sendungen) |
Gefahrgut-Attribut | Produkte (z. B. innerhalb der Positionsebene von Geschäftstransaktionsobjekten) |
Kommunikationsinformation | Adressen (z. B. innerhalb von Attributen von Geschäftstransaktionsobjekten aber auch für Firmen/Mandanten und Benutzer) |
Ladehilfsmitteldefinition |
►HINWEIS◄ Von den "Mehrfachattributen" sind "typisierte plurale Attribute" zu unterscheiden, für die ein eigener Wertauflöser bereitsteht (s. Plurale Attribute und Typisierte plurale Attribute (Wertauflöser)).
Konfiguration
Der Plurale Attribute (Wertauflöser) erwartet ein Bezugsobjekt, dessen Datenmodell mindestens ein "Mehrfachattribut" enthalten kann.
Der Parameter Mehrfachattribut sieht eine statische Einfachauswahl für den Attributtyp vor, auf dessen Wertliste zugegriffen werden soll. Solange der Kontext der Konfiguration nicht auf einen spezifischen Entitätstyp verweist, erscheinen alle Mehrfachattribut-Typen zur Auswahl, die das System unterstützt. Das Auswahlfeld/Combobox-Element bietet eine Suchfunktion an, die die internen Klassennamen der Attribute ebenso berücksichtigt wie zugehörige Lokalisierungen aus der Sprachverwaltung. |
|
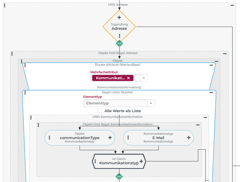
Bezieht sich der Kontext der Konfiguration dagegen auf einen spezifischen Entitätstyp für das Bezugsobjekt, dann erscheinen nur die Mehrfachattribut-Typen zur Auswahl, die im betreffenden Datenmodell explizit implementiert sind. Rechts verweist eine Typprüfung (nicht im Bild) auf eine "Adresse" (s. Adressen), so dass als einzige Option der Mehrfachattribut-Typ "Kommunikationsinformation" angeboten wird. |
|
Wird kein Mehrfachattribut-Typ ausgewählt, dann ist der Rückgabewert des Wertauflösers immer "kein Wert" (null).
Wird ein ausgewählter Mehrfachattribut-Typ vom Typ des zur Laufzeit vorliegenden Bezugsobjekts nicht unterstützt, ist der Rückgabewert ebenfalls "kein Wert" (null).
Fall das zur Laufzeit vorliegende Bezugsobjekt den ausgewählten Mehrfachattribut-Typ unterstützt, im Bezugsobjekt aber keine betreffenden Daten enthalten sind, wird eine leere Liste zurückgegeben.
Beispiele
Beispiel für "Schreibzugriff"
Einer bestehenden "Sendung" (s. Sendungen) soll im Zuge einer Ereignisbehandlung eine neue "Ladehilfsmitteldefinition" hinzugefügt werden.
Im Kontext der gegebenen "Sendung" werden innerhalb einer Ereignisbehandlung die rechts abgebildeten Ereignisaktionen konfiguriert:
|
|
Beispiel für "Lesezugriff"
Ein Eigenes Aktionsevent, dem eine "Adresse" (s. Adressen) als Bezugsobjekt übergeben wird, soll eine bestimmte Nachricht per E-Mail an die erste E-Mail-Adresse versenden, die in den in der Adresse hinterlegten Kommunikationsinformationen gefunden wird.
Konfiguration:
In einer Ereignisbehandlung für das betreffende Eigene Aktionsevent wird die "Prüfende Regel" wie rechts abgebildet konfiguriert:
|
|




